File Query
File Query is a simple yet powerful file search utility that helps you find files on your computer using a number of different search criteria and search paths. (read more...)
File Query is a simple yet powerful file search utility that helps you find files on your computer using a number of different search criteria and search paths. (read more...)
File Query is a simple yet powerful file search utility that helps you find files on your computer using a number of different search criteria and search paths.
This tool is especially useful for computer programmers and anyone else who needs to search through a large number of files for specific keywords, or conversely, files that don't contain certain keywords. For example, you could find all files that contain "<html>" and not "<meta>".
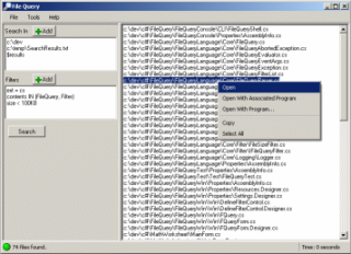
You can specify various combinations of search criteria and file paths to build complex queries that allow you to find exactly what you're looking for. You can filter by file name, extension, file contents, modified date, size, and read-only. All of the filters supports at least some of these basic operators: =, <>, <, >, <=, >=, IN. Regular expressions are supported. You can specify multiple search sources including directories and the results of previous searches. You can even specify directories to exclude from the search.
File Query allows you to save search result sets both in memory and to the disk so you can run additional queries against them later. This helps you narrow down searches quickly when you get back more files than expected without having to scan the entire drive again.
After files are found you can open them from the list using either the associated program, by choosing a program, or with a default program. File queries can be saved to disk for later use.